xiayx 8月13日消息,@AMD中国 今天(8 月 13 日)发布博文,详细介绍了在 Windows 11 系统上,通过 Linux 子系统(Windows Subsystem for Linux,WSL),使用 ROCm 运行 ComfyUI,实现工作流方式完成复杂的 AI 文生图等操作。

xiayx注:ROCm 是 AMD 开发的开源 GPU 计算软件平台,主要为高性能计算(HPC)、人工智能 (AI) 和机器学习等领域提供加速。该平台提供了一系列驱动程序、工具和 API,用于优化 AMD GPU 的性能,并支持 HIP、OpenMP 和 OpenCL 等各种编程模型。
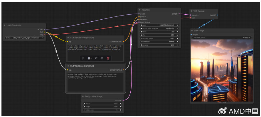
ComfyUI 是一款专为文生图模型设计的可视化构建工具,官方声称是“最强大的开源节点式生成式 AI 应用程序”,降低生成 AI 图像的使用门槛。

用户如果要在 Windows 系统中充分发挥 AMD Radeon 显卡与 ROCm 软件的优势,需先具备以下条件:
一块兼容的 AMD Radeon 显卡
AMD Software:Adrenalin Edition? 25.6.1 或更高版本
已安装 WSL,并部署 Ubuntu 24.04 或 22.04 容器
整个教程分为 5 个大步骤,包括安装 WSL 和 Ubuntu、AMD 统一驱动包软件源及安装脚本、ROCm 统一构建、ComfyUI,官方称按照上述操作步骤后,用户即可在 Windows 系统中通过适用于 Linux 的 Windows 子系统(WSL)使用 ROCm 成功运行 ComfyUI。

用户不仅能够流畅运行 Stable Diffusion 等大型模型,还能以前所未有的便捷性支持各类创意型 AI 应用。
侠游戏发布此文仅为了传递信息,不代表侠游戏网站认同其观点或证实其描述